This website requires JavaScript.
首页
Explore
Register
Sign In
yuanbiao
/
emqx
Watch
1
Star
0
Code
Issues
Pull Requests
Packages
Projects
Releases
Wiki
Activity
release-50
emqx
/
apps
/
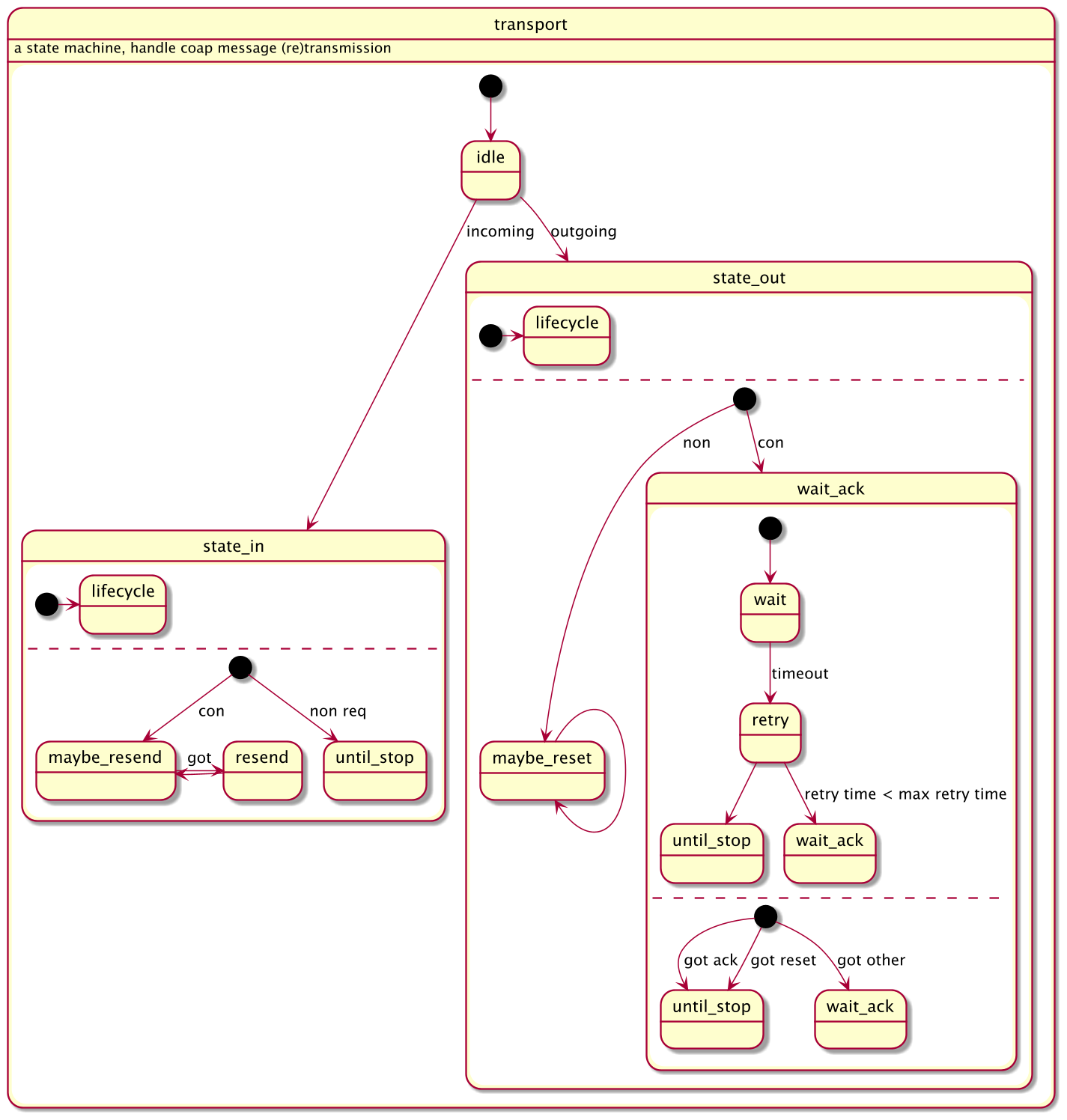
emqx_gateway_coap
/
doc
/
transport.png
148 KiB
1425x1496px
Raw
Permalink
History