|
|
||
|---|---|---|
| .. | ||
| doc | ||
| handler | ||
| include | ||
| README.md | ||
| emqx_coap_api.erl | ||
| emqx_coap_channel.erl | ||
| emqx_coap_frame.erl | ||
| emqx_coap_impl.erl | ||
| emqx_coap_medium.erl | ||
| emqx_coap_message.erl | ||
| emqx_coap_observe_res.erl | ||
| emqx_coap_session.erl | ||
| emqx_coap_tm.erl | ||
| emqx_coap_transport.erl | ||
README.md
Table of Contents
EMQX 5.0 CoAP Gateway
emqx-coap is a CoAP Gateway for EMQ X Broker. It translates CoAP messages into MQTT messages and make it possible to communiate between CoAP clients and MQTT clients.
Features
- Partially achieves Publish-Subscribe Broker for the Constrained Application Protocol (CoAP)
we called this as ps handler, include following functions:
- Publish
- Subscribe
- UnSubscribe
- Long connection and authorization verification called as MQTT handler
PubSub Handler
-
Publish
Method: POST
URI Schema: ps/{+topic}{?q*}
q*: Shared Options
Response:- 2.04 "Changed" when success
- 4.00 "Bad Request" when error
- 4.01 "Unauthorized" when with wrong auth uri query
-
Subscribe
Method: GET Options:
- Observer = 0
URI Schema: ps/{+topic}{?q*}
q*: see Shared Options
Response:- 2.05 "Content" when success
- 4.00 "Bad Request" when error
- 4.01 "Unauthorized" when with wrong auth uri query
Client1 Client2 Broker
| | Subscribe |
| | ----- GET /ps/topic1 Observe:0 Token:XX ----> |
| | |
| | <---------- 2.05 Content Observe:10---------- |
| | |
| | |
| | Publish |
| ---------|----------- PUT /ps/topic1 "1033.3" --------> |
| | Notify |
| | <---------- 2.05 Content Observe:11 --------- |
| | |
-
UnSubscribe
Method : GET Options:
- Observe = 1
URI Schema: ps/{+topic}{?q*}
q*: see Shared Options
Response:- 2.07 "No Content" when success
- 4.00 "Bad Request" when error
- 4.01 "Unauthorized" when with wrong auth uri query
MQTT Handler
Establishing a connection is optional. If the CoAP client needs to use connection-based operations, it must first establish a connection. At the same time, the connectionless mode and the connected mode cannot be mixed. In connection mode, the Publish/Subscribe/UnSubscribe sent by the client must be has Token and ClientId in query string. If the Token and Clientid is wrong/miss, EMQ X will reset the request. The communication token is the data carried in the response payload after the client successfully establishes a connection. After obtaining the token, the client's subsequent request must attach "token=Token" to the Query String ClientId is necessary when there is a connection, and is a unique identifier defined by the client. The server manages the client through the ClientId. If the ClientId is wrong, EMQ X will reset the request.
-
Create a Connection
Method: POST URI Schema: mqtt/connection{?q*} q*:
- clientid := client uid
- username
- password
Response:
- 2.01 "Created" when success
- 4.00 "Bad Request" when error
- 4.01 "Unauthorized" wrong username or password
Payload: Token if success
-
Close a Connection
Method : DELETE URI Schema: mqtt/connection{?q*} q*:
- clientid := client uid
- token
Resonse:
- 2.01 "Deleted" when success
- 4.00 "Bad Request" when error
- 4.01 "Unauthorized" wrong clientid or token
Heartbeat
The Coap client can maintain the "connection" with the server through the heartbeat, regardless of whether it is authenticated or not, so that the server will not release related resources Method : PUT URI Schema: mqtt/connection{?q*} q*:
- clientid if authenticated
- token if authenticated
Response:
- 2.01 "Changed" when success
- 4.00 "Bad Request" when error
- 4.01 "Unauthorized" wrong clientid or token
Query String
CoAP gateway uses some options in query string to conversion between MQTT CoAP.
-
- clientid
- token
-
Connect Options
- username
- password
-
Publish
Option Type Default retain boolean false qos MQTT Qos See here expiry Message Expiry Interval 0(Never expiry) -
Subscribe
Option Type Default qos MQTT Qos See here nl MQTT Subscribe No Local 0 rh MQTT Subscribe Retain Handing 0 -
MQTT Qos <=> CoAP non/con
1.notif_type Control the type of notify messages when the observed object has changed.Can be:
- non
- con
- qos in this value, MQTT Qos0 -> non, Qos1/Qos2 -> con
2.subscribe_qos Control the qos of subscribe.Can be:
- qos0
- qos1
- qos2
- coap in this value, CoAP non -> qos0, con -> qos1
3.publish_qos like subscribe_qos, but control the qos of the publish MQTT message
Implementation
Request/Response flow
-
Authorization check
Check whether the clientid and token in the query string match the current connection
-
Session
Manager the "Transport Manager" "Observe Resouces Manger" and next message id
-
Transport Mnager
Manager "Transport" create/close/dispatch
-
Observe resources Mnager
Mnager observe topic and token
-
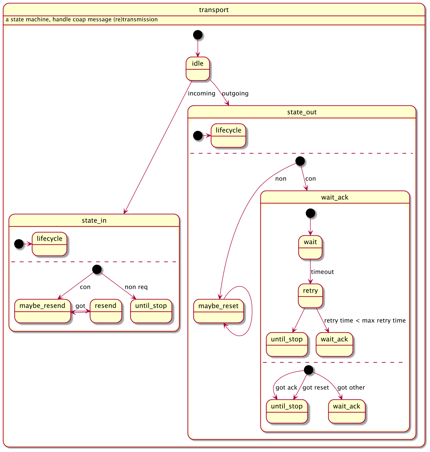
Transport
-
Handler
-
pubsub
Method Observe Action GET 0 subscribe and reply result GET 1 unsubscribe and reply result POST X publish and reply result -
mqtt
Method Action PUT reply result POST return create connection action DELETE return close connection action
-
Example
- Create Connection
coap-client -m post -e "" "coap://127.0.0.1/mqtt/connection?clientid=123&username=admin&password=public"
Server will return token X in payload
- Update Connection
coap-client -m put -e "" "coap://127.0.0.1/mqtt/connection?clientid=123&token=X"
- Publish
coap-client -m post -e "Hellow" "obstoken" "coap://127.0.0.1/ps/coap/test?clientid=123&username=admin&password=public"
if you want to publish with auth, you must first establish a connection, and then post publish request on the same socket, so libcoap client can't simulation publish with a token
coap-client -m post -e "Hellow" "coap://127.0.0.1/ps/coap/test?clientid=123&token=X"
- Subscribe
coap-client -m get -s 60 -O 6,0x00 -o - -T "obstoken" "coap://127.0.0.1/ps/coap/test?clientid=123&username=admin&password=public"
Or
coap-client -m get -s 60 -O 6,0x00 -o - -T "obstoken" "coap://127.0.0.1/ps/coap/test?clientid=123&token=X"
- Close Connection
coap-client -m delete -e "" "coap://127.0.0.1/mqtt/connection?clientid=123&token=X


